ME 305 Website by Cole Sheedy
mainW3.py File Reference

Runs the UI backend task and encoder task simultaneously. More...

Variables

 mainW3.controllerTask = controllerTaskW3.controllerTask()
 
 mainW3.UITask = UITaskW3.UITask()
 

Detailed Description

Runs the UI backend task and encoder task simultaneously.

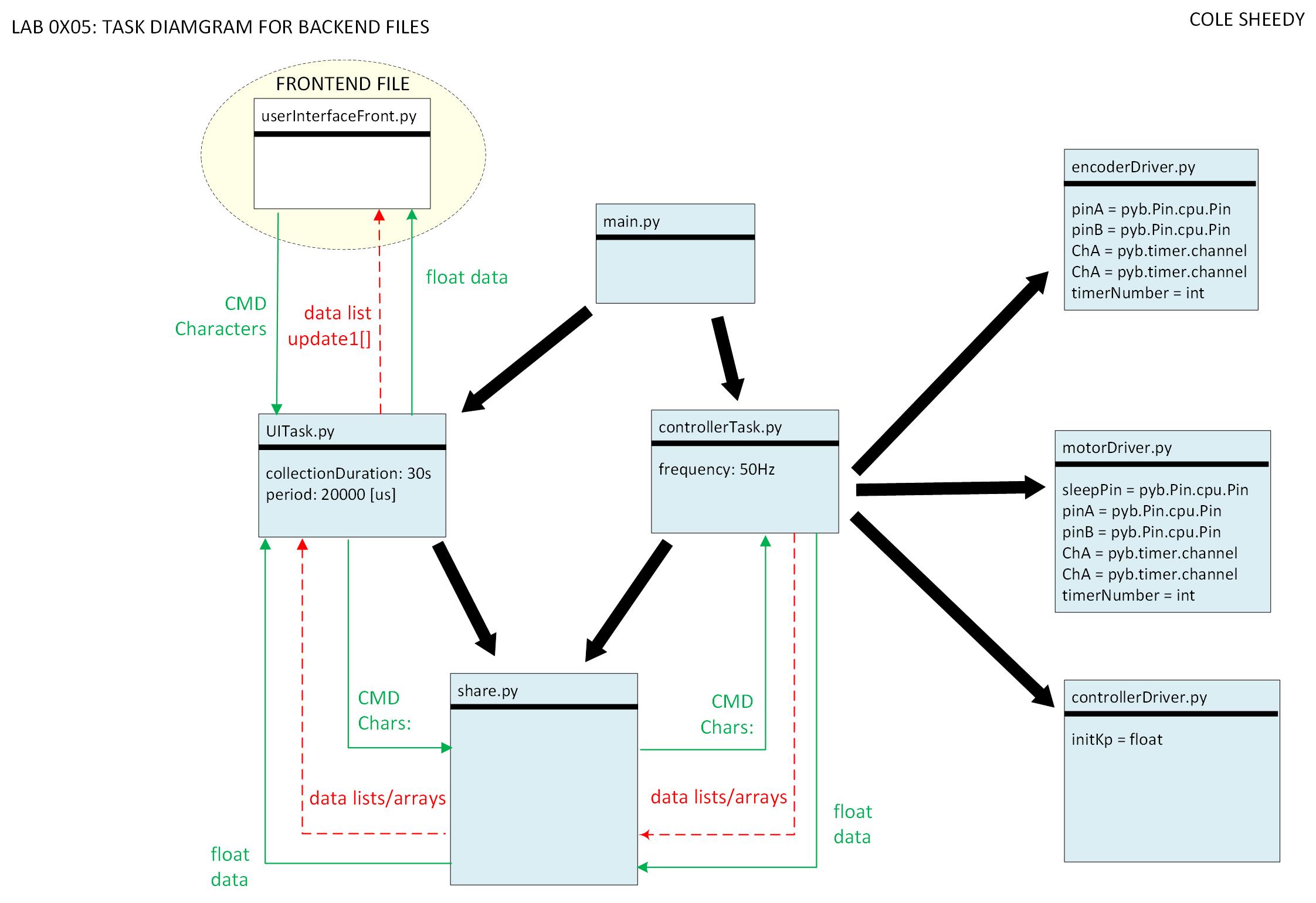
This is the main script the user will use while simultaneously running encoder task and UI backend task files on the Nucleo. This script will run until the a CTRL + C is pressed, 's' hotkey from the user, or the UI backend task has collected it total amount of data points. The task diagram below explains how the different tasks communicate within the system.
Source code files and related ones:
mainW3.py https://bitbucket.org/ColeSheedy/me-305-work-repository/src/master/LabWork/Lab5.2/mainW3.py
encoderDriverW3.py https://bitbucket.org/ColeSheedy/me-305-work-repository/src/master/LabWork/Lab5.2/encoderDriverW3.py
motorDriverW3.py https://bitbucket.org/ColeSheedy/me-305-work-repository/src/master/LabWork/Lab5.2/motorDriverW3.py
controllerDriverW3.py https://bitbucket.org/ColeSheedy/me-305-work-repository/src/master/LabWork/Lab5.2/controllerDriverW3.py
controllerTaskW3.py https://bitbucket.org/ColeSheedy/me-305-work-repository/src/master/LabWork/Lab5.2/controllerTaskW3.py
UITaskW3.py https://bitbucket.org/ColeSheedy/me-305-work-repository/src/master/LabWork/Lab5.2/UITaskW3.py
userInterfaceFrontW3.py https://bitbucket.org/ColeSheedy/me-305-work-repository/src/master/LabWork/Lab5.2/userInterfaceFrontW3.py
shareW3.py https://bitbucket.org/ColeSheedy/me-305-work-repository/src/master/LabWork/Lab5.2/shareW3.py

Task Diagram of Backend Files
Tuning Kp pt.1
Tuning Kp pt.2
Tuning Kp pt.3
Author
Cole Sheedy
Date
3/16/2021